Como importar uma imagem QCOW2 para o Proxmox (Passo a Passo)

Carregando...

Quando você trabalha com templates prontos de VPS, appliances ou sistemas operacionais customizados, é muito comum receber a imagem do disco em formato qcow2. No Proxmox, porém, o fluxo padrão usa discos em formato raw dentro de storages como LVM-Thin, ZFS ou diretórios.
Este tutorial mostra, passo a passo, como importar uma imagem qcow2 para uma VM no Proxmox de forma simples e organizada.
Primeiro, precisamos criar um diretório para armazenar as imagens do QCOW2.
$ sudo mkdir -p /var/lib/vz/template/qcow
Note que você pode salvar as imagens em qualquer local de sua escolha.
Baixe a QCOW2 e transfira para o servidor PROXMOX devido. Você pode realizar esse procedimento através do MobaXterm ou com o comando scp
$ scp /path/to/local/file.txt user@IP_PROXMOX:/var/lib/vz/template/qcow
Dentro do Proxmox, verifica se a imagem foi copiada corretamente:
$ ls -l -h /var/lib/vz/template/qcow/
Siga as numerações para conectar com o Servidor Proxmox corretamente.

Em seguida, digite a senha e conecte com a maquina. Depois acesse a pasta que criou digitando o caminho da pasta no explorador de arquivo no canto superior direito:

/var/lib/vz/template/qcow
E arraste o arquivo .qcow para dentro dessa pasta .



Antes de importar o QCOW2 para o seu servidor Proxmox, certifique-se de que você tem os seguintes detalhes em mãos.
No terminal do Proxmox, vá até o diretório que está o qcow:
$ cd /var/lib/vz/template/qcow/
Agora, importe a imagem QCOW2 para o servidor Proxmox usando o comando:
$ sudo qm importdisk <VMID> <source_image_path> <storage_name>
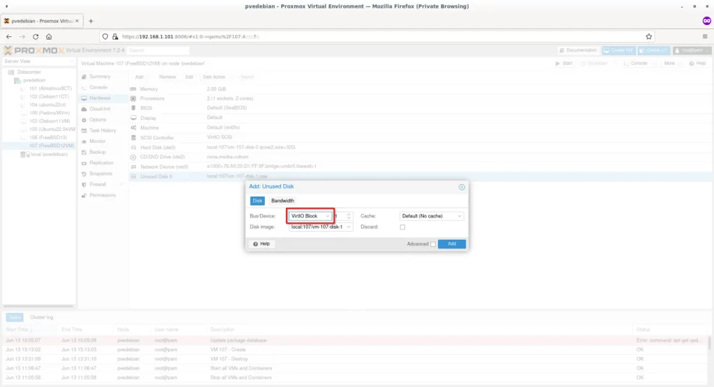
.qcow2 que será importado.Agora entre na maquina virtual que você criou anteriormente e selecione a guia “Hardware”. No lado direito, você vai o disco QCOW2 recém-importado como disco não utilizado. Selecione o disco não utilizado e, em seguida, clique no botão “Editar”.

Escolha o tipo de barramento como “VirtIO Block” para obter o melhor desempenho de E/S de disco e aperte o botão “Adicionar”.

Agora você verá um novo disco com VirtIO como tipo de barramento conectado à VM.

Para fazer a VM para inicializar a partir do disco recém-adicionado, devemos alterar a ordem de inicialização.
Selecione Máquina virtual -> Opções -> Ordem de inicialização.

Para inicializar a partir do novo disco, ele deve estar no topo na janela de ordem de inicialização. Selecione o disco Virtio recém-adicionado e arraste-o para o topo. Certifique-se de que você marcou a caixa de seleção para ativar o disco. Clique em “OK” para salvar.
É isso mesmo. Inicialize e comece a usar a máquina virtual.
Passo 1: Acesse o site oficial da Master da Web digitando masterdaweb.com no seu navegador. Na página inicial, role para baixo até encontrar o card “Servidores Dedicados” e clique em “Saiba Mais” para ir para a página específica dos servidores dedicados


Passo 2: Na página de servidores dedicados, você verá os planos disponíveis, cada um com suas configurações de hardware (processador, memória RAM, armazenamento etc.). Leia as descrições e escolha o plano que melhor atenda às necessidades do seu projeto.

Passo 3: Depois de escolher o plano, você será levado a uma tela onde pode ajustar as configurações, como mais memória, mais espaço em disco e outros recursos extras. Na Master da Web, os planos são personalizáveis, então aproveite para montar a máquina ideal. Ao finalizar as alterações, clique em “Continuar”.

Passo 4: Em seguida, você chegará a uma página de resumo do pedido, onde poderá conferir se o plano, as configurações e o valor estão corretos. Se ainda não tiver uma conta na Master da Web, basta preencher seus dados para criar o cadastro.


Passo 5: Na mesma página, escolha a forma de pagamento que deseja utilizar (como boleto, PIX ou outras opções disponíveis) e, se tiver sido atendido por alguém da equipe, selecione o consultor que te ajudou no processo.

Passo 7: Por fim, clique em “Finalizar” para concluir o pedido. A fatura será gerada de acordo com a forma de pagamento escolhida. Depois é só efetuar o pagamento (por boleto, PIX, etc.) e, após a confirmação, seu servidor dedicado será preparado e você receberá os dados de acesso.
Este guia explicou como importar uma imagem de disco QCOW2 para o Proxmox VE e como criar uma nova máquina virtual usando o disco virtual QCOW2. Seguindo este guia, você pode importar qualquer software de dispositivos que estejam disponíveis no formato QCOW2 no Proxmox hypervisor.